小黑盒语音
安卓客如云点餐宝app是一款专为餐饮商家打造的智能点餐收银平台,具备点餐、下单、打印、结账、沽清、预订、叫号、订单管理等多种功能,可以完美适配多种场景,火锅店、烧烤店、自助餐等复杂桌台场景,大大提高餐饮店的服务效率,降低运营过程中的错误率。
1、餐饮店服务员可以通过这款软件代替顾客下单,后台会直接显示,随时能查看。
2、具备常规桌台点单功能,开台、加菜、结账、沽清、预订、叫号等操作全都有。
3、管理人员随时都可以打开后台进行查看,随时进入订单管理,随时去打印小票。
操作方式一:掌上客如云操作
1、进入【掌上客如云】→【员工账号】→【新建员工账号】
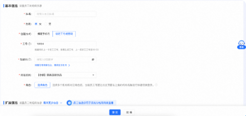
2、如需要绑定手机号:输入【姓名】【性别】【手机号】→点击【选择角色】
如不想为员工绑定手机号,输入【姓名】【性别】,选择【设定工号短密码】,输入短密码,点击【选择角色】
3、勾选对应【角色】→【确定】→【提交】

操作方式二:商家后台操作
1、请先登录【客如云商家后台】→使用【账号密码/短信验证码】登录(后台网址:pos.keruyun.com)

2、通过【搜索/点击】进入【员工账号】
搜索进入:【搜索框】输入【员工账号】
点击进入:点击【总部/门店】→【机构与账号】→【员工管理】→【员工账号】

3、点击【创建员工账号】

4、如需要绑定手机号:输入【姓名】【性别】【手机号】→点击【选择角色】

如不想为员工绑定手机号,输入【姓名】【性别】,选择【设定工号短密码】,输入短密码,点击【选择角色】

5、勾选【对应角色】→【确定】→【提交】

按照交易金额收取一定手续费
按每笔订单金额的0.38%收取手续费,例如,一笔100元的订单,手续费约为0.38元。
备案号:湘ICP备2024074151号-1
侵权删除联系邮箱:rygoingup@163.com三日内处理)